Портфолио

Многие мои работы нигде не представлены, потому что в них я принимал частичное участие. А также я работал на офисных работах, в том числе в крупных организациях (МГРО Единая Россия, ГУП ИПК Московская Правда, Carlo Pazolini).

Симтема оповещения на базе socket.io, Laravel и Vue.js

2020

Обменник биткоинов на индийские рупии

2019
Обменник биткоинов на индийские рупии

Мониторинг ферм майнинга криптовалют

2019
Мониторинг ферм майнинга криптовалют

Конструктор чат ботов

2019

Конструктор чат ботов. Drag&drop, динамическая отрисовка svg линий.
Только Vue.js, lodash, typescript, без специальных библиотек.
Посмотрите демку: https://cc.adminoid.com/
(логин: mr@adminoid.com, пароль: 123).
Это венец моих работ по состоянию на 2019 год.

Репозиторий: https://github.com/adminoid/chat-constructor

Более 10000 точек на карте с фильтрацией

2018

Отображение более 10 000 случайных точек на карте с фильтрацией по полям различных типов. Наличествует система кеширования меток с переиндексации. Состояние фильтров дублируется в урл. Сделано по ТЗ от заказчика. Здесь использованы Яндекс карты, но я так же работал с google картами и посредником leaflet.
Просто посмотри: https://ymaps.adminoid.com/

Adminoid CMS

2018

Adminoid CMS создана по мотивам MODX CMS, с которой я когда-то давно работал. Реализована на Laravel и Vue.js. Это простая но расширяемая SEO-дружественная система управления контентом, основана на древовидном представлении данных и управлении ими через TreeView, в котором можно просто перетаскивать узлы-страницы для их перемещения.

Особенности:
  • Uri (адреса страниц) автоматически генерируются при изменении или перемещении
  • Если страница перемещается, система запоминает все прошлые uri и автоматически переадресует через 301 редирект на актуальный адрес
  • Автоматическая генерация sitemap.xml
  • Все страницы - это один eloquent объект, но их можно расширять, создавать дополнительные типы страниц с дополнительными свойствами и методами
  • Содержимое страницы по умолчаню редактируется при помощи wysiwyg редактора summernote совместимого с twitter bootstrap. Загрузка картинок в редакторе происходит в папку с таким же именем как uri страницы, к которой принадлежит картинка
  • Верстка по умолчанию исполнена с использованием фреймворка twitter bootstrap

Демо-версия: https://cms.adminoid.com/admin-panel/
Логин: admin@adminoid.com
Пароль: password

Репозиторий: https://github.com/adminoid/adminoid-cms

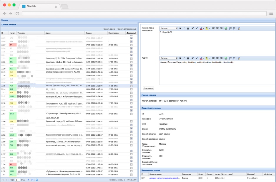
Админка заказов для Интернет-магазина "ikmed.ru"

2015

Админка товаров для Интернет-магазина "ikmed.ru"

2016

Панель управления ценами и акциями, мониторинг позиций на Яндекс.Маркет для Интернет магазина "ikmed.ru"

2016
Price and stock (and monitoring positions on Yandex.market) control panel for internet shop "ikmed.ru"

Перенос CPA системы на новую платформу

2016
Перенос CPA системы на новую платформу

Разработка Интернет магазина с многоуровневой реферальной системой

2016
Разработка Интернет магазина с многоуровневой реферальной системой

Автоматизированная система учета в Google Sheets

2016
Автоматизированная система учета в Google Sheets
Ссылка на полное портфолио: https://www.fl.ru/users/adminoid/